SPRUJC6A December 2024 – July 2025 AM2752-Q1 , AM2754-Q1
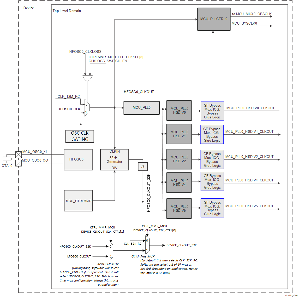
MCU_PLL0 (MCU PLL) with MCU_PLLCTRL0 are present in the device in the Top Level domain. An overview is shown on Top Level Domain PLL Integration. For more specific information about PLLs see, PLLs Device-Specific Information.
