SPRUIU1D July 2020 – December 2024 DRA821U , DRA821U-Q1
The Dual Clock Comparator (DCC) is used to determine the accuracy of a clock signal during the time execution of an application. Specifically, the DCC is designed to detect drifts from the expected clock frequency. The desired accuracy can be programed based on calculation for each application. The DCC measures the frequency of a selectable clock source using another input clock as a reference.
The device has ten instances of DCC modules. Table 12-5594 shows DCC modules allocation across device domains.
| Module Instance | Domain | ||
|---|---|---|---|
| WKUP | MCU | MAIN | |
| MCU_DCC0 | - | ✓ | - |
| MCU_DCC1 | - | ✓ | - |
| MCU_DCC2 | - | ✓ | - |
| DCC0 | - | - | ✓ |
| DCC1 | - | - | ✓ |
| DCC2 | - | - | ✓ |
| DCC3 | - | - | ✓ |
| DCC4 | - | - | ✓ |
| DCC5 | - | - | ✓ |
| DCC6 | - | - | ✓ |
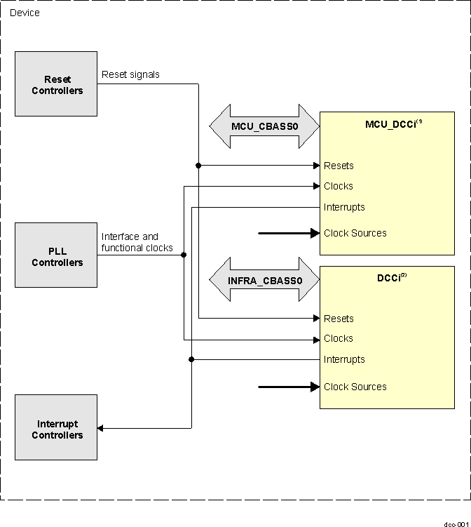
Figure 12-2920 shows the DCC modules overview.
