ZHCUBR5A October   2022  – February 2024

 

  1.   1
  2.   说明
  3.   资源
  4.   特性
  5.   应用
  6.   6
  7. CLLLC 系统说明
    1. 1.1 主要系统规格
  8. CLLLC 系统概述
    1. 2.1 方框图
    2. 2.2 设计注意事项和系统设计原理
      1. 2.2.1 谐振回路设计
        1. 2.2.1.1 电压增益
        2. 2.2.1.2 变压器增益比设计 (NCLLLC)
        3. 2.2.1.3 磁化电感选择 (Lm)
        4. 2.2.1.4 谐振电感器和电容器选择(Lrp 和 Crp)
      2. 2.2.2 电流和电压检测
        1. 2.2.2.1 VPRIM 电压检测
        2. 2.2.2.2 VSEC 电压检测
        3. 2.2.2.3 ISEC 电流检测
        4. 2.2.2.4 ISEC 谐振回路和 IPRIM 谐振回路
        5. 2.2.2.5 IPRIM 电流检测
        6. 2.2.2.6 保护(CMPSS 和 X-Bar)
      3. 2.2.3 PWM 调制
  9. 图腾柱 PFC 系统说明
    1. 3.1 图腾柱无桥 PFC 的优势
    2. 3.2 图腾柱无桥 PFC 运行
    3. 3.3 主要系统规格
    4. 3.4 系统概述
      1. 3.4.1 方框图
    5. 3.5 系统设计原理
      1. 3.5.1 PWM
      2. 3.5.2 电流环路模型
      3. 3.5.3 直流母线调节环路
      4. 3.5.4 过零附近的软启动可消除或减少电流尖峰
      5. 3.5.5 电流计算
      6. 3.5.6 电感器计算
      7. 3.5.7 输出电容器计算
      8. 3.5.8 电流和电压感应
  10. 重点产品
    1. 4.1 C2000 MCU TMS320F28003x
    2. 4.2 LMG352xR30-Q1
    3. 4.3 UCC21222-Q1
    4. 4.4 AMC3330-Q1
    5. 4.5 AMC3302-Q1
  11. 硬件、软件、测试要求和测试结果
    1. 5.1 所需的硬件和软件
      1. 5.1.1 硬件设置
        1. 5.1.1.1 控制卡设置
      2. 5.1.2 软件
        1. 5.1.2.1 在 Code Composer Studio 中打开工程
        2. 5.1.2.2 工程结构
    2. 5.2 测试和结果
      1. 5.2.1 测试设置(初始)
      2. 5.2.2 CLLLC 测试程序
        1. 5.2.2.1 实验 1.初级到次级功率流,开环检查 PWM 驱动器
        2. 5.2.2.2 实验 2.初级到次级功率流,开环检查 PWM 驱动器和 ADC,具有保护功能,次级连接阻性负载
          1. 5.2.2.2.1 设置实验 2 的软件选项
          2. 5.2.2.2.2 生成和加载工程以及设置调试环境
          3. 5.2.2.2.3 使用实时仿真
          4. 5.2.2.2.4 运行代码
          5. 5.2.2.2.5 测量电压环路的 SFRA 装置
          6. 5.2.2.2.6 验证有源同步整流
          7. 5.2.2.2.7 测量电流环路的 SFRA 装置
        3. 5.2.2.3 实验 3.初级到次级功率流,闭合电压环路检查,次级连接阻性负载
          1. 5.2.2.3.1 设置实验 3 的软件选项
          2. 5.2.2.3.2 生成和加载工程以及设置调试环境
          3. 5.2.2.3.3 运行代码
          4. 5.2.2.3.4 测量闭合电压环路的 SFRA
        4. 5.2.2.4 实验 4.初级到次级功率流,闭合电流环路检查,次级连接阻性负载
          1. 5.2.2.4.1 设置实验 4 的软件选项
          2. 5.2.2.4.2 生成和加载项目以及设置调试
          3. 5.2.2.4.3 运行代码
          4. 5.2.2.4.4 测量闭合电流环路的 SFRA
        5. 5.2.2.5 实验 5.初级到次级功率流,闭合电流环路检查,次级连接与电压源并联的阻性负载,以模拟次级侧的电池连接
          1. 5.2.2.5.1 设置实验 5 的软件选项
          2. 5.2.2.5.2 设计电流环路补偿器
          3. 5.2.2.5.3 生成和加载项目以及设置调试
          4. 5.2.2.5.4 运行代码
          5. 5.2.2.5.5 在电池仿真模式下测量闭合电流环路的 SFRA
      3. 5.2.3 TTPLPFC 测试程序
        1. 5.2.3.1 实验 1:开环,直流
          1. 5.2.3.1.1 设置 BUILD 1 的软件选项
          2. 5.2.3.1.2 构建和加载工程
          3. 5.2.3.1.3 设置调试环境窗口
          4. 5.2.3.1.4 使用实时仿真
          5. 5.2.3.1.5 运行代码
        2. 5.2.3.2 实验 2:闭合电流环路,直流
          1. 5.2.3.2.1 设置 BUILD 2 的软件选项
          2. 5.2.3.2.2 设计电流环路补偿器
          3. 5.2.3.2.3 构建和加载工程以及设置调试
          4. 5.2.3.2.4 运行代码
        3. 5.2.3.3 实验 3:闭合电流环路,交流
          1. 5.2.3.3.1 设置实验 3 的软件选项
          2. 5.2.3.3.2 构建和加载工程以及设置调试
          3. 5.2.3.3.3 运行代码
        4. 5.2.3.4 实验 4:闭合电压和电流环路
          1. 5.2.3.4.1 设置 BUILD 4 的软件选项
          2. 5.2.3.4.2 构建和加载工程以及设置调试
          3. 5.2.3.4.3 运行代码
      4. 5.2.4 测试结果
        1. 5.2.4.1 效率
        2. 5.2.4.2 系统性能
        3. 5.2.4.3 波特图
        4. 5.2.4.4 效率和调节数据
        5. 5.2.4.5 散热数据
        6. 5.2.4.6 PFC 波形
        7. 5.2.4.7 CLLLC 波形
  12. 设计文件
    1. 6.1 原理图
    2. 6.2 物料清单
    3. 6.3 Altium 工程
    4. 6.4 Gerber 文件
  13. 软件文件
  14. 相关文档
    1. 8.1 商标
  15. 术语
  16. 10作者简介
  17. 11修订历史记录

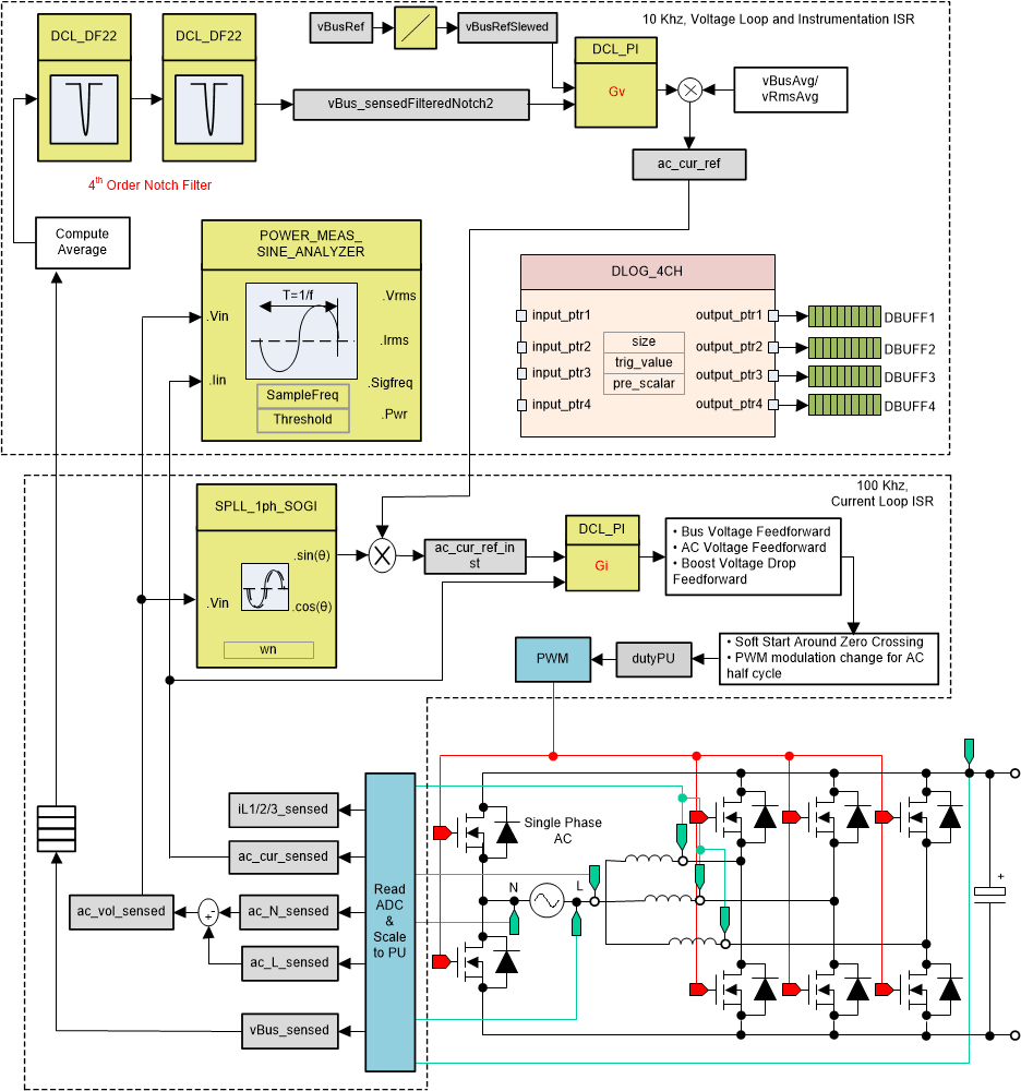
实验 4:闭合电压和电流环路

在该构建中,在内侧电流环路闭合的情况下,外侧电压环路是闭合的。我们在图 5-41 中得出了外侧电压环路的模型(请注意,TIDM-02013 是两相交错式 TTPLPFC)。对于外侧电压环路,使用基于 PI 的补偿器,并通过补偿设计器对其进行调谐。

图 5-41 展示了该生成的软件图。

GUID-5D21DD99-BD53-4D4D-9154-CCD6677CC28F-low.gif图 5-41 构建级别 4 控制图:使用内侧电流环路进行输出电压控制