ZHCADB2A November   2023  – May 2025 MSPM0C1104 , MSPM0G3507 , MSPM0L1227 , MSPM0L1227-Q1 , MSPM0L1228 , MSPM0L1228-Q1 , MSPM0L1306 , MSPM0L2227 , MSPM0L2227-Q1 , MSPM0L2228 , MSPM0L2228-Q1

 

  1.   1
  2.   摘要
  3.   商标
  4. 1MSPM0 产品系列概述
    1. 1.1 简介
    2. 1.2 Renesas RL78 MCU 与 MSPM0 MCU 的产品系列比较
  5. 2生态系统和迁移
    1. 2.1 生态系统比较
      1. 2.1.1 MSPM0 软件开发套件 (MSPM0 SDK)
      2. 2.1.2 MSPM0 支持的 IDE
      3. 2.1.3 SysConfig
      4. 2.1.4 调试工具
      5. 2.1.5 LaunchPad™
    2. 2.2 迁移过程
      1. 2.2.1 第 1 步:选择合适的 MSPM0 MCU
      2. 2.2.2 步骤 2.设置 IDE 和 CCS 简介
        1. 2.2.2.1 设置 IDE
        2. 2.2.2.2 CCS 简介
      3. 2.2.3 第 3 步:设置 MSPM0 SDK 和 MSPM0 SDK 简介
        1. 2.2.3.1 设置 MSPM0 SDK
        2. 2.2.3.2 SDK 简介
      4. 2.2.4 第 4 步:软件评估
      5. 2.2.5 步骤 5.PCB 板设计
      6. 2.2.6 步骤 6.大规模生产
    3. 2.3 示例
  6. 3内核架构比较
    1. 3.1 CPU
    2. 3.2 嵌入式存储器比较
      1. 3.2.1 闪存功能
      2. 3.2.2 闪存组织
        1. 3.2.2.1 闪存区域
        2. 3.2.2.2 MSPM0 的 NONMAIN 存储器
        3. 3.2.2.3 RL78 的闪存寄存器
      3. 3.2.3 嵌入式 SRAM
    3. 3.3 上电和复位总结和比较
    4. 3.4 时钟总结和比较
      1. 3.4.1 振荡器
        1. 3.4.1.1 MSPM0 振荡器
      2. 3.4.2 时钟信号比较
    5. 3.5 MSPM0 工作模式总结和比较
      1. 3.5.1 工作模式比较
      2. 3.5.2 低功耗模式下的 MSPM0 功能
      3. 3.5.3 进入低功耗模式
      4. 3.5.4 低功耗模式代码示例
    6. 3.6 中断和事件比较
      1. 3.6.1 中断和异常
        1. 3.6.1.1 RL78 的中断管理
        2. 3.6.1.2 MSPM0 的中断管理
      2. 3.6.2 MSPM0 的事件处理程序
      3. 3.6.3 RL78 的事件链接控制器 (ELC)
      4. 3.6.4 事件管理比较
    7. 3.7 调试和编程比较
      1. 3.7.1 调试比较
      2. 3.7.2 编程模式比较
        1. 3.7.2.1 MSPM0 的引导加载程序 (BSL) 编程
        2. 3.7.2.2 RL78 的串行编程(使用外部器件)
  7. 4数字外设比较
    1. 4.1 通用 I/O(GPIO、IOMUX)
    2. 4.2 通用异步接收器/发送器 (UART)
    3. 4.3 串行外设接口 (SPI)
    4. 4.4 内部集成电路 (I2C)
    5. 4.5 计时器(TIMGx、TIMAx)
    6. 4.6 窗口化看门狗计时器 (WWDT)
    7. 4.7 实时时钟 (RTC)
  8. 5模拟外设比较
    1. 5.1 模数转换器 (ADC)
    2. 5.2 比较器 (COMP)
    3. 5.3 数模转换器 (DAC)
    4. 5.4 运算放大器 (OPA)
    5. 5.5 电压基准 (VREF)
  9. 6总结
  10. 7参考资料
  11. 8修订历史记录

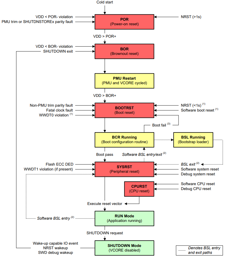
上电和复位总结和比较

RL78 器件和 MSPM0 器件均具有最低工作电压,并具有相应的模块,可通过将器件或器件的某些部分保持在复位状态来确保器件正常启动。表 3-5 比较了这两个系列的实现方式以及哪些模块控制整个系列的上电过程和复位。

表 3-5 上电总结和比较
RL78 MSPM0
POR(上电复位电路)(1) 上升检测:VDD>VPOR,释放 POR 复位信号
下降检测:VDD<VPDR,生成 POR 复位信号
上电复位 (POR) 上升检测:VDD>POR+,释放 POR 状态,并启动带隙基准和 BOR
下降检测:VDD<POR-,器件保持 POR 状态
LVD(电压检测器)- 复位模式 上升检测:VDD>VLVD,释放 LVD 复位信号
下降检测:VDD<VLVD,生成 LVD 复位信号
欠压复位 (BOR) - 0 级 (2) 上升检测:VDD>BOR0+,
器件继续执行引导过程,并启动 PMU
下降检测:VDD<BOR0-、
器件保持 BOR 状态
LVD(电压检测器)- 中断和复位模式 上升检测:VDD>VLVDH,释放 LVD 复位信号
下降检测:
1) VDD<VLVDH:生成中断请求信号
2) VDD<VLVDL:生成 LVD 复位信号
欠压复位 (BOR) - 1 至 3 级 (2) 下降检测:
1) VDD<BORx- (x=1, 2, 3),生成中断请求,BOR 电路自动将 BOR 阈值电平切换为 BOR0。
2) VDD<BOR0-,器件保持 BOR 状态
LVD(电压检测器)- 中断模式 上升检测:VDD>VLVD,释放 LVD 复位信号
在释放 LVD 复位信号后,当 VDD>VLVD 或 VDD<VLVD 时生成中断请求信号
不适用 不适用
RTCPOR(RTC 上电复位) 通过比较 RTCPOR 电路的电源电压和检测电压来复位 RTC 和 XT1 振荡器 RTC 和相关时钟通过 BOOTRST、BOR 或 POR 复位
一些 RL78 器件具有 SPOR(可选上电复位电路),其电源检测的检测电平可以通过使用选项字节来选择。
有四个可选的 BOR 阈值电平 (BOR0-BOR3)。在启动期间,BOR 阈值始终为 BOR0(最低值),使器件始终以指定的 VDD 最小值启动。启动后,软件可以选择性地重新配置 BOR 电路以使用不同(更高)的阈值电平。

RL78 各个电压阈值之间的关系为:VPDR < VPOR < 工作电压下限 < VLVDL < VLVDH。MSPM0 各个电压阈值之间的关系为:POR- < POR+ < BOR0- < BOR0+,BOR0+ 是能够使内部电路正常运行的指定 VDD 最小值。

图 3-1 显示了 MSPM0 复位功能。MSPM0 器件有五个复位级别:上电复位 (POR)、欠压复位 (BOR)、引导复位 (BOOTRST)、系统复位 (SYSRST) 和 CPU 复位 (CPURST)。

 MSP 复位功能图 3-1 MSP 复位功能