ZHCUBI1 November   2023 LMK3H0102 , LMK3H0102-Q1

 

  1.   1
  2.   说明
  3.   特性
  4.   4
  5. 1评估模块概述
    1. 1.1 引言
    2. 1.2 套件内容
  6. 2硬件
    1. 2.1 评估设置要求
    2. 2.2 配置 EVM
      1. 2.2.1 配置电源
      2. 2.2.2 配置控制引脚
      3. 2.2.3 配置时钟输出
      4. 2.2.4 使用 USB 接口连接
      5. 2.2.5 EVM 快速入门指南
    3. 2.3 运行模式
  7. 3软件
    1. 3.1 将 TICS Pro 与 LMK3H0102EVM 配合使用
      1. 3.1.1 使用 LMK3H0102 向导
        1. 3.1.1.1 频率规划
        2. 3.1.1.2 输出格式
        3. 3.1.1.3 输出使能引脚
        4. 3.1.1.4 OTP 选项
        5. 3.1.1.5 查看
        6. 3.1.1.6 设计报告
      2. 3.1.2 实时调试器
        1. 3.1.2.1 FOD
        2. 3.1.2.2 输出
        3. 3.1.2.3 其他
      3. 3.1.3 编程
        1. 3.1.3.1 寄存器
        2. 3.1.3.2 OTP 配置
      4. 3.1.4 帮助
        1. 3.1.4.1 联系 TI
    2. 3.2 使用 TI 的 USB2ANY 模块对 LMK3H0102 进行系统内编程
      1. 3.2.1 USB2ANY 板连接
      2. 3.2.2 订购 USB2ANY 模块
  8. 4硬件设计文件
    1. 4.1 原理图
    2. 4.2 PCB 布局
    3. 4.3 物料清单
  9. 5其他信息
    1.     商标
  10. 6相关文档

查看

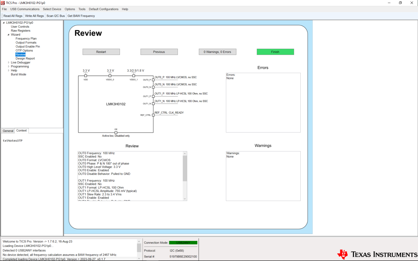
GUID-20230413-SS0I-5BJ3-SRPL-5VV2NQ4H4WMK-low.png图 3-6 LMK3H0102 向导“Review”页面

Review 页面简要概述了在向导中选择的选项。任何错误都会阻止配置生成,必须在各自的页面上解决后向导才允许进行器件写入。警告仅供参考,不会阻止配置生成。如果没有错误并且配置符合要求,则点击“Finish”按钮继续生成设计报告。