SPRUJ55D September 2023 – July 2025 AM263P2 , AM263P2-Q1 , AM263P4 , AM263P4-Q1
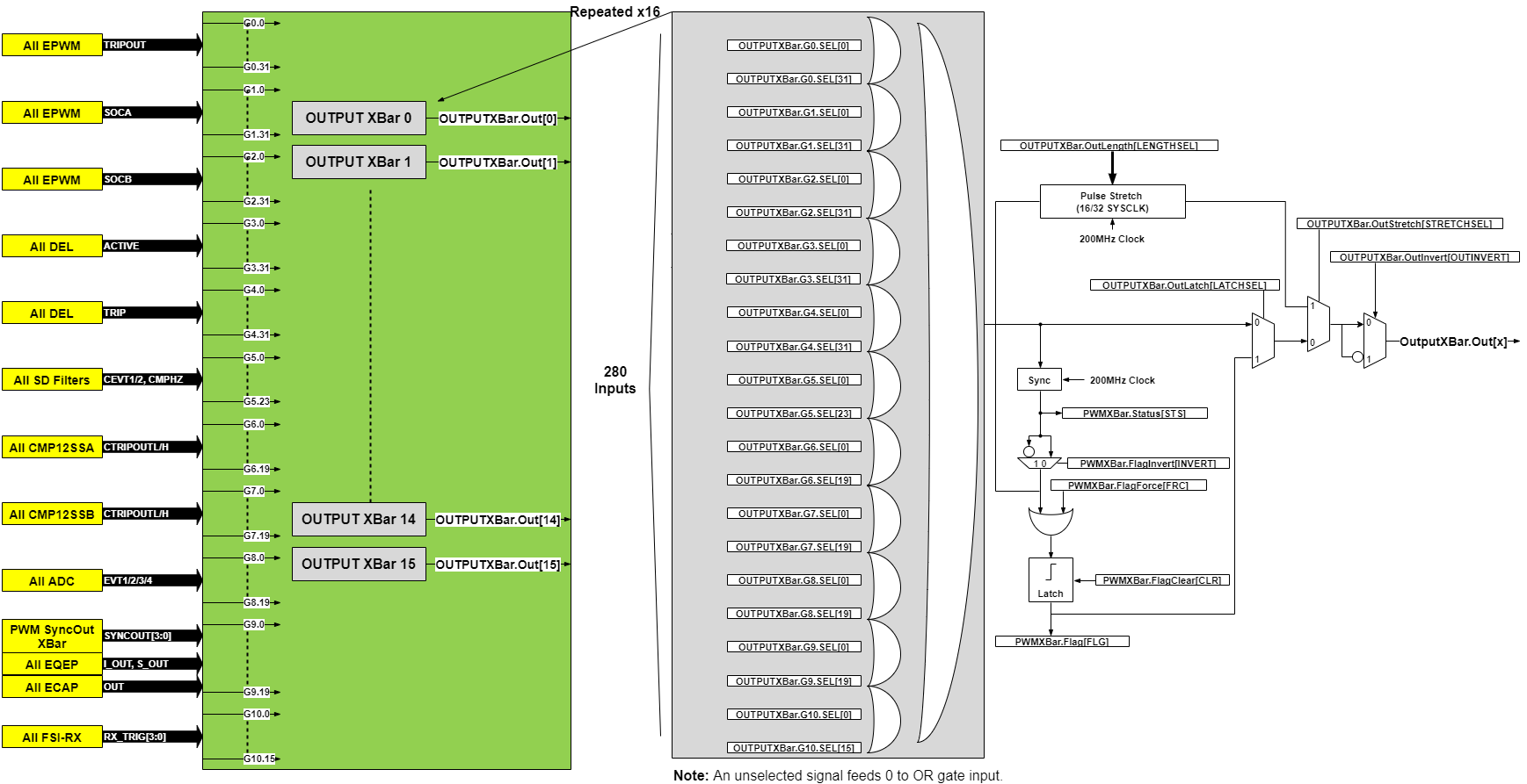
On this device, the OUTPUT x-bar is used to route signals from all the control peripheral trip events to the output x-bar mapped pads or to the PRU-ICSS interrupts.
The source of these trip events is EPWM trip outputs, SOCA, SOCB, Diode Emulation Logic (DEL) generated active and trip events, SD filter events, compare subsystem high and low trips, ADC events, PWM syncout x-bar sync outputs, EQEP index and strobe, and ECAP outputs.
The architecture of the output x-bar is composed of output unit x-bars which routes any of the output x-bar inputs to the single output of the unit x-bar. If needed, the same trip source can be routed to multiple OUTPUT x-bar outputs by suitable programming. Each output unit x-bar also has an associated set of status and clear/flags which can be used by application to know about an event by reading the status bit. The clear flags allows to clear the captured events in a controlled fashion. Since the output x-bar is routed to GPIOs, the internal low width pulses to be stretched to 16 or 32 cycles of 200MHz real-time control subsystem clock. The polarity of the latched signal is controlled by the status registers.
The OUTPUTXBAR is configured by way of the OUTPUTxSELECT registers. The available IP sources for each INPUTx is shown in OUTPUTXBAR figure below. While the Output x-bar outputs destination is show in the table below.

| OUTPUTXBAR Outputs | Destination-1 | Destination-2 | Destination-3 | Destination-3 | Destination-4 |
|---|---|---|---|---|---|
| OUTPUTXBAR.Out0 | QSPI0_CSn1_PAD | FSI_TXx.EXTTRIGGER63 | FSI_TXx.EXTPINGTRIGGER63 | FSI_TXx.EXTPINGTRIGGER63 | ICSSM.PR1_SLV_INTR.16 |
| OUTPUTXBAR.Out1 | SPI1_CS0_PAD | FSI_TXx.EXTTRIGGER62 | FSI_TXx.EXTPINGTRIGGER62 | FSI_TXx.EXTPINGTRIGGER62 | ICSSM.PR1_SLV_INTR.17 |
| OUTPUTXBAR.Out2 | SPI1_CLK_PAD | FSI_TXx.EXTTRIGGER61 | FSI_TXx.EXTPINGTRIGGER61 | FSI_TXx.EXTPINGTRIGGER61 | ICSSM.PR1_SLV_INTR.18 |
| OUTPUTXBAR.Out3 | SPI1_D0_PAD | FSI_TXx.EXTTRIGGER60 | FSI_TXx.EXTPINGTRIGGER60 | FSI_TXx.EXTPINGTRIGGER60 | ICSSM.PR1_SLV_INTR.19 |
| OUTPUTXBAR.Out4 | SPI1_D1_PAD | FSI_TXx.EXTTRIGGER59 | FSI_TXx.EXTPINGTRIGGER59 | FSI_TXx.EXTPINGTRIGGER59 | ICSSM.PR1_SLV_INTR.20 |
| OUTPUTXBAR.Out5 | LIN1_RXD_PAD | FSI_TXx.EXTTRIGGER58 | FSI_TXx.EXTPINGTRIGGER58 | FSI_TXx.EXTPINGTRIGGER58 | ICSSM.PR1_SLV_INTR.21 |
| OUTPUTXBAR.Out6 | LIN1_TXD_PAD | FSI_TXx.EXTTRIGGER57 | FSI_TXx.EXTPINGTRIGGER57 | FSI_TXx.EXTPINGTRIGGER57 | ICSSM.PR1_SLV_INTR.22 |
| OUTPUTXBAR.Out7 | I2C1_SCL_PAD | FSI_TXx.EXTTRIGGER56 | FSI_TXx.EXTPINGTRIGGER56 | FSI_TXx.EXTPINGTRIGGER56 | ICSSM.PR1_SLV_INTR.23 |
| OUTPUTXBAR.Out8 | I2C1_SDA_PAD | FSI_TXx.EXTTRIGGER55 | FSI_TXx.EXTPINGTRIGGER55 | FSI_TXx.EXTPINGTRIGGER55 | ICSSM.PR1_SLV_INTR.24 |
| OUTPUTXBAR.Out9 | UART0_RTSn_PAD | FSI_TXx.EXTTRIGGER54 | FSI_TXx.EXTPINGTRIGGER54 | FSI_TXx.EXTPINGTRIGGER54 | ICSSM.PR1_SLV_INTR.25 |
| OUTPUTXBAR.Out10 | UART0_CTSn_PAD | FSI_TXx.EXTTRIGGER53 | FSI_TXx.EXTPINGTRIGGER53 | FSI_TXx.EXTPINGTRIGGER53 | ICSSM.PR1_SLV_INTR.26 |
| OUTPUTXBAR.Out11 | PR0_PRU1_GPIO13_PAD | FSI_TXx.EXTTRIGGER52 | FSI_TXx.EXTPINGTRIGGER52 | FSI_TXx.EXTPINGTRIGGER52 | ICSSM.PR1_SLV_INTR.27 |
| OUTPUTXBAR.Out12 | PR0_PRU1_GPIO14_PAD | FSI_TXx.EXTTRIGGER51 | FSI_TXx.EXTPINGTRIGGER51 | FSI_TXx.EXTPINGTRIGGER51 | ICSSM.PR1_SLV_INTR.28 |
| OUTPUTXBAR.Out13 | PR0_PRU1_GPIO19_PAD | FSI_TXx.EXTTRIGGER50 | FSI_TXx.EXTPINGTRIGGER50 | FSI_TXx.EXTPINGTRIGGER50 | ICSSM.PR1_SLV_INTR.29 |
| OUTPUTXBAR.Out14 | PR0_PRU1_GPIO18_PAD | FSI_TXx.EXTTRIGGER49 | FSI_TXx.EXTPINGTRIGGER49 | FSI_TXx.EXTPINGTRIGGER49 | ICSSM.PR1_SLV_INTR.30 |
| OUTPUTXBAR.Out15 | EXT_REFCLK0_PAD | FSI_TXx.EXTTRIGGER48 | FSI_TXx.EXTPINGTRIGGER48 | FSI_TXx.EXTPINGTRIGGER48 | ICSSM.PR1_SLV_INTR.31 |