SWRU553A September   2019  – February 2020 AWR1243 , AWR2243

 

  1.   AWRx Cascaded Radar RF Evaluation Module (MMWCAS-RF-EVM)
    1.     Trademarks
    2. 1 Getting Started
      1. 1.1 Introduction
      2. 1.2 EVM Revisions
      3. 1.3 Key Features
      4. 1.4 What is Included
        1. 1.4.1 Kit Hardware Contents
        2. 1.4.2 mmWave Studio and Matlab Post Processing
    3. 2 Hardware Description
      1. 2.1 Block Diagram
      2. 2.2 Attaching the MMWAVCAS-RF-EVM to the MMWAVCAS-DSP-EVM
      3. 2.3 Power Status LED Indicators
      4. 2.4 Reset LED Indicators
      5. 2.5 Connectors
        1. 2.5.1 Host Board Connectors(J4, J5)
        2. 2.5.2 Bench Power Connector(J6)
        3. 2.5.3 20 GHz LO Debug Connector (J3)
        4. 2.5.4 AWR OSC_CLKOUT Debug Header (J2)
        5. 2.5.5 AWR Debug Headers (J1_1, J1_2, J1_3, J1_4)
      6. 2.6 Antennas
        1. 2.6.1 TX and RX Antenna Arrays
        2. 2.6.2 PCB Antenna Element
          1. 2.6.2.1 RX Antenna Element Performance
          2. 2.6.2.2 TX Antenna Element Performance
        3. 2.6.3 Virtual Antenna Array
    4. 3 Design Files and Software Tools
      1. 3.1 Hardware Collateral
      2. 3.2 Software, Development Tools, and Example Codes for MMWCAS-RF-EVM
      3. 3.3 Critical AWRx Setup Notes
        1. 3.3.1 LDO Bypass Requirement
    5. 4 PCB Dimensions and Mounting Information
    6. 5 PCB Storage and Handling Recommendations
    7. 6 References
    8. 7 Regulatory Information
  2.   Revision History

Introduction

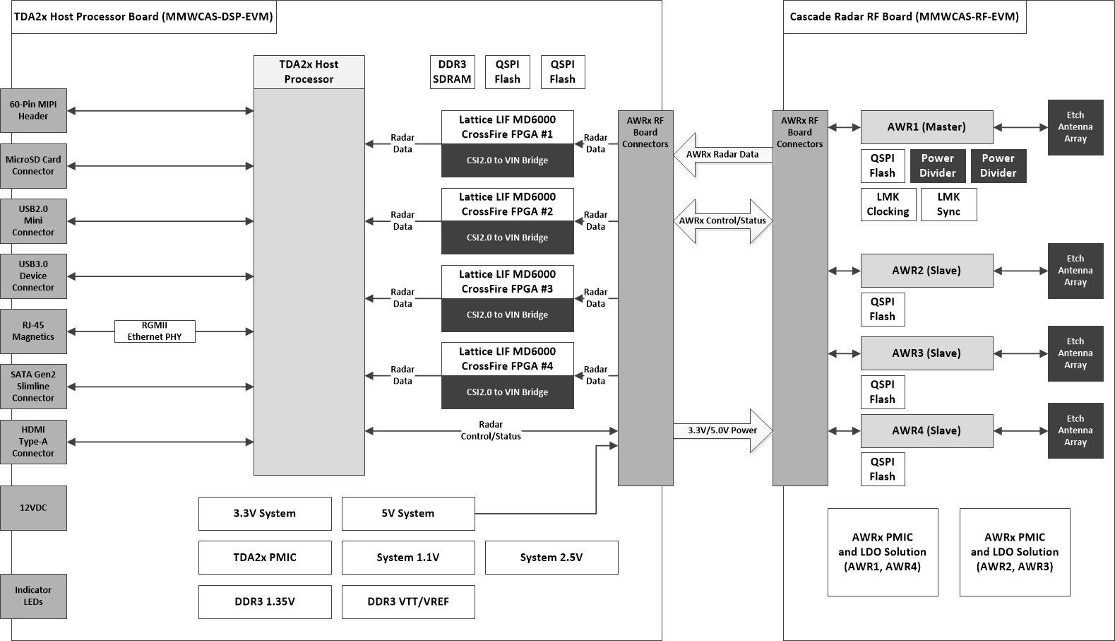
The AWRx Cascaded Radar RF evaluation board is an AWRx based mmWave sensing solution from TI implementing a 4-device, cascaded, array of AWRx mmWave devices. In this cascaded radar configuration, a single master device distributes a 20 GHz LO signal between all 4 devices, allowing these 4 devices to operate as a single RF transceiver. This enables support for up to 12 TX and 16 RX antenna elements. In TX beam-forming, beam-steering and MIMO/SIMO use-cases the larger number of antenna elements allows for higher SNR and higher angular resolution compared to a single-device system.

The Cascade Radar evaluation board interfaces to a companion TI TDA2x based Host/Data Capture board that is responsible for controlling the AWRx devices and receiving captured IF ADC samples. The TI TDA2x Host/Data Capture board includes SSD storage for supporting longer term data capture scenarios and 1Gigabit Ethernet connectivity for control and offloading captured data.

cascade_rf_design_spec_diagrams_rf_and_host_system_diagram.gifFigure 1. Cascade RF EVM and companion TDA2x Host Processor Board Block Diagram

The Cascade Radar evaluation board, when combined with a compatible host/data capture board, contains everything needed to start evaluating a single-device, or 2-device, 3-device or 4-device cascaded radar solution.