SPNU633 January   2020 RM42L432 , RM44L520 , RM44L920 , RM46L430 , RM46L440 , RM46L450 , RM46L830 , RM46L840 , RM46L850 , RM46L852 , RM48L530 , RM48L540 , RM48L730 , RM48L740 , RM48L940 , RM48L950 , RM48L952 , RM57L843 , TMS570LC4357 , TMS570LC4357-EP , TMS570LC4357-SEP , TMS570LS0332 , TMS570LS0432 , TMS570LS0714 , TMS570LS0714-S , TMS570LS0914 , TMS570LS1114 , TMS570LS1115 , TMS570LS1224 , TMS570LS1225 , TMS570LS1227 , TMS570LS2124 , TMS570LS2125 , TMS570LS2134 , TMS570LS2135 , TMS570LS2135-S , TMS570LS3134 , TMS570LS3135 , TMS570LS3137 , TMS570LS3137-EP

 

  1.   HALCoGen-CSP Without LDRA
    1.     Trademarks
    2. Introduction
    3. Software Requirements
    4. HALCoGen TAU Tool Restrictions
    5. HALCoGen CSP Contents
      1. 4.1 Below is a List of Items Supplied With the HALCoGen Compliance Support Package
    6. Terminologies Used in HALCoGen TAU
      1. 5.1 What is Unit Testing?
      2. 5.2 What is Functional Testing?
      3. 5.3 What is a Test Sequence?
      4. 5.4 What is a Test Case File (TCF)?
      5. 5.5 What is Code Coverage?
      6. 5.6 What is a Regression Report?
    7. Functional Blocks of HALCoGen TAU
    8. HALCoGen TAU Test Flow
    9. How to Use HALCoGen TAU? A Walkthrough
    10. Inputs to HALCoGen TAU
      1. 9.1 HALCoGen Project Folder
      2. 9.2 HALCoGen Directory
      3. 9.3 Target Configuration File
      4. 9.4 Build Options File
    11. 10 How to Add Your Test Cases?
    12. 11 Reports
      1. 11.1 Regression Report
      2. 11.2 Dynamic Coverage Analysis Report
    13. 12 FAQ
      1. 12.1  Why Does the Application Show “Code Generation Failed"?
      2. 12.2  Why Does the TCF Generation Fail?
      3. 12.3  What are the Possible Reasons for Build Failure?
      4. 12.4  From Where Do I See the Instrumented Code?
      5. 12.5  Is the Source Code Backed Up Before LDRA Instruments the Code During TAU Execution?
      6. 12.6  How do I Include a Folder or a Library in my Project?
      7. 12.7  Is the Tool Compatible Only With HALCoGen v04.02.00? Can I Test a Project Generated With an Older Version?
      8. 12.8  Why are the Functional Tests Disabled by Default?
      9. 12.9  How Do I Know Which Functional Tests are Applicable for my Configuration?
      10. 12.10 Does the Tool Optimize the HALCoGen Code While Compiling?
      11. 12.11 It Says Test Execution Completed. But I Cannot Find the Report in the Reports Folder.
      12. 12.12 Test Execution Hung, What to Do? What is the Reason?
      13. 12.13 Can I Use HALCoGen TAU to Test Source File Other Than HALCoGen Generated Files?
      14. 12.14 I Have Full Version of LDRA Tool Suite Instead of LDRAUnit. Can I Use This Tool With This License?
      15. 12.15 How to Get LDRA Unit and Setting up the License After Downloading HALCoGen-CSP From TI?

How to Add Your Test Cases?

  1. Add a new folder, For Example MyTests in the Test folder created by the tool.
  2. Define the test sequence as shown in Figure 14 and save it in the folder; for example Test1 inside MyTests.
  3. Add more test sequences by adding more folders in MyTests. Figure 14 shows a template of a test sequence.
  4. test_sequence_temp_spnu605.gifFigure 14. Test Sequence Template

Strictly follow the folder structure shown in Figure 15.

Halcogen_CSP_TestFileFolderStructure.pngFigure 15. Folder Structure

Points to keep in mind while writing a test sequence:

  • The test sequence must begin with the “TCF Description” and end with “End of Test Sequence”.
  • The global declarations and code must be inserted in the beginning of the test sequence after TCF description.
  • User declarations, startup code, cleanup code (if needed) must be inserted above each test case.
  • The test case description, ID and requirements covered for each test case must be inserted above each test case.
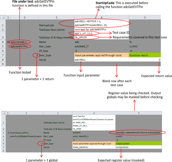
  • The total number of parameters of the test case (that includes the function input parameters, return value, global variables checked) must be defined for each test case as shown in Figure 16 Df_type information is used by LDRA tool to understand the type of input and output parameters, for example if the parameter is a global or local variable. Commonly used Df_Types are
    • "Z" - input parameter through Local
    • "H" - output Global
    • "%" - Function return
    • "O" - output parameter
    • "G" - input parameter through Global
  • The file under test must be defined for each test case and the function tested must be defined in that file.
  • Each test cases must be separated by a blank row.
  • End of test sequence must be written in column 3 after the last test case leaving a blank row.
  • One test sequence can test one and only one file.
  • If the file under test has to be tested in white box mode, the Excel sheet must be saved as *_UT.xlsx (UT stands for Unit Test). In this case, a Code coverage report will also be generated along with the regression report.
  • If the file under test has to be tested in black box mode, the Excel sheet must be saved as *_FT.xlsx (FT stands for functional test).

Figure 16 shows a few examples of a test case.

example_of_test_case_spnu605.gifFigure 16. Examples of a Test Case

NOTE

Clicking the Add testcases button replaces all of the predefined test folders. It s recommended to add new test folders rather than modifying the existing ones.

Useful Tip: Right-click on the test list field and press Refresh to regenerate the list.