ZHCAB52 April   2021 TM4C1292NCPDT , TM4C1292NCZAD , TM4C1294KCPDT , TM4C1294NCPDT , TM4C1294NCZAD , TM4C1299KCZAD , TM4C1299NCZAD , TM4C129DNCPDT , TM4C129DNCZAD , TM4C129EKCPDT , TM4C129ENCPDT , TM4C129ENCZAD , TM4C129LNCZAD , TM4C129XKCZAD , TM4C129XNCZAD

 

  1.   商标
  2. 引言
    1. 1.1 TI-RTOS 下载
    2. 1.2 许可
    3. 1.3 XDCtools
    4. 1.4 版本
    5. 1.5 配置 NDK 模块
    6. 1.6 基于套接字的 API
      1. 1.6.1 BSD 套接字 API
  3. 应用示例
  4. 应用设置
    1. 3.1 硬件设置
    2. 3.2 软件工具
  5. 下载并导入以太网示例
  6. 如何为 TI-RTOS NDK 创建以太网应用
  7. Enet_tcpecho_server_tirtos 示例概述
    1. 6.1 构建和刷写程序
    2. 6.2 对 MAC 地址进行检查和编程
      1. 6.2.1 使用 LM Flash Programmer(闪存编程器)
      2. 6.2.2 使用 CCS
      3. 6.2.3 使用 UniFlash
    3. 6.3 运行 enet_tcpecho_server_tirtos 示例
  8. Enet_udpecho_server_tirtos 示例概述
    1. 7.1 运行 enet_udpecho_server_tirtos 示例
  9. Enet_httpServer_tirtos 示例概述
    1. 8.1 为 HTTP 应用配置 NDK
    2. 8.2 嵌入式文件系统 (EFS) 操作
    3. 8.3 添加 HTTP 服务器内容
    4. 8.4 向 EFS 声明 HTML 文件
    5. 8.5 编写 CGI 函数
    6. 8.6 运行 enet_httpServer_tirtos 示例
  10. Enet_dns_tirtos 示例概述
    1. 9.1 如何为 DNS 配置 NDK
    2. 9.2 如何在 Wireshark 上查看 DNS 流量
    3. 9.3 运行 enet_dns_tirtos 示例
  11. 10Enet_sntp_tirtos 示例概述
    1. 10.1 运行 enet_dns_tirtos 示例
  12. 11Enet_tcpecho_client_tirtos 示例概述
    1. 11.1 配置服务器 IP 地址
    2. 11.2 配置 SocketTest 服务器
    3. 11.3 运行 enet_tcpecho_client_tirtos 示例
  13. 12Enet_udpecho_client_tirtos 示例概述
    1. 12.1 运行 enet_udpecho_client_tirtos 示例
  14. 13Enet_httpget_tirtos 示例概述
    1. 13.1 如何为 HTTP GET 配置 NDK 示例
    2. 13.2 运行 enet_httpget_tirtos 示例
  15. 14参考文献

如何为 TI-RTOS NDK 创建以太网应用

开始开发 TI-RTOS NDK 应用的最佳方法是参考现有示例。按照以下步骤查看 enet_tcpecho_server_tirtos 示例的 NDK 配置。

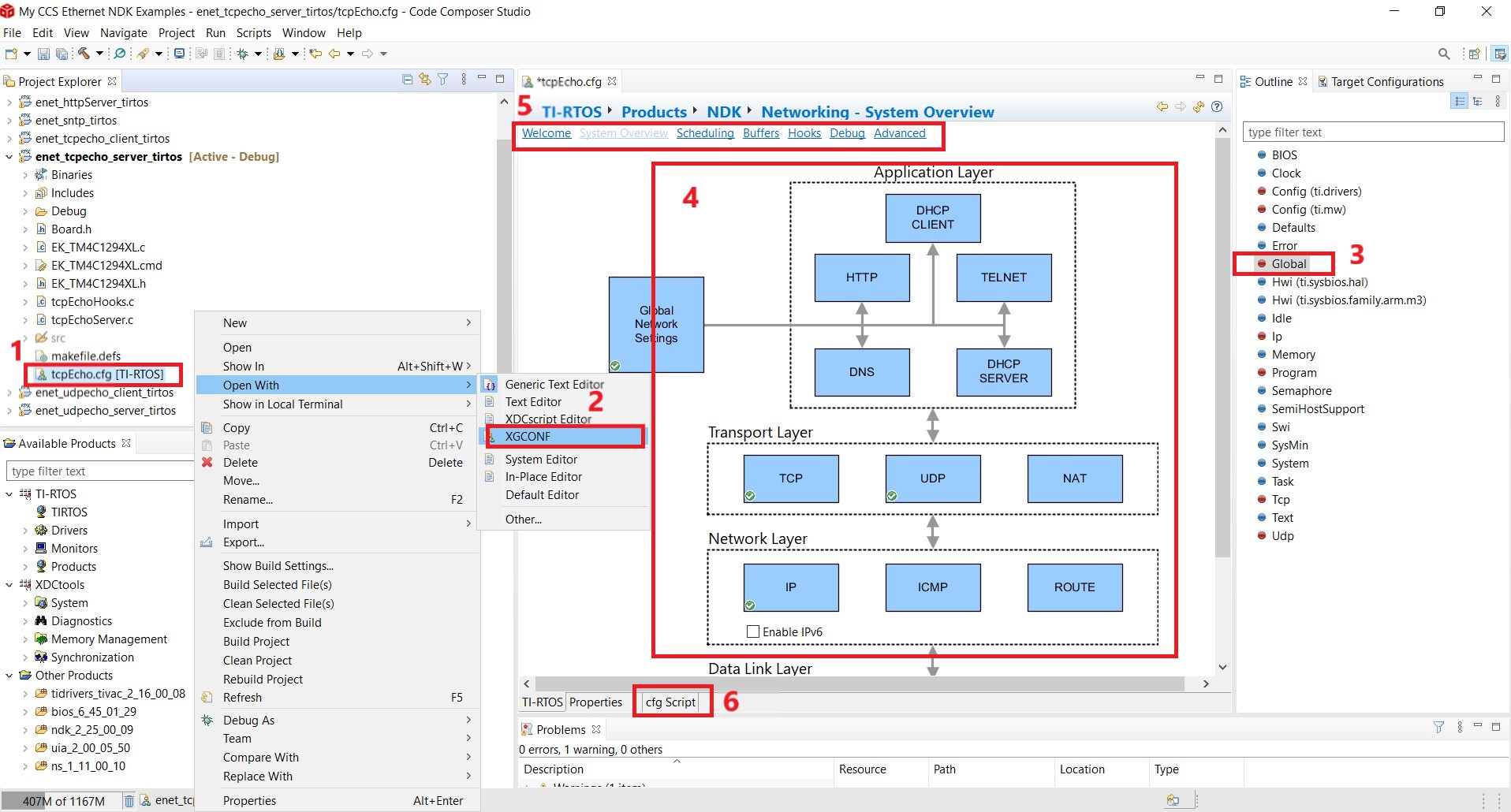
  1. 如果如Topic Link Label1.5所述,XGCONF 是用于配置的方法,则每个 TI-RTOS 工程都将包含一个 *.cfg 文件。*.cfg 用于添加和配置各种 TI-RTOS 和 NDK 模块和参数。首先,右键点击 *.cfg 文件,请参阅图 5-1
  2. 在“Open With”子菜单下选择“XGCONF”。完成后,您将首先看到 TI-RTOS 欢迎页面。
  3. 点击“Outline”选项卡中的“Global”将进入 NDK 欢迎页面。接下来,点击框 5 中显示的“System Overview”选项卡。
  4. 各种 NDK 模块将以图形方式显示,如图 5-1 中所示。例如,您将在“Transport Layer”中看到 TCP、UDP 和 NAT 模块。根据应用对模块/功能的需要,可以点击这些模块以启用它们。在此示例中,只启用了 TCP、UDP 和 IP 模块。本应用报告中的其他示例可能需要启用不同的 NDK 模块。启用后,可以看到一个绿色复选标记。例如,点击互联网协议 (IP) 模块将进入 IP 模块配置,如图 5-2 所示。在这里,可以启用该模块并选择自动获取动态 IP 地址,您也可以提供静态 IP 地址。
  5. 在方框 5 中,各种全局 NDK 设置划分在不同的选项卡中。点击它们中的每一个可以了解相应的信息。请参阅图 5-3,其中“netOpenHook”定义为用户提供的挂钩函数。当栈准备好开始创建由应用提供的网络任务时,会调用“Network open hook”函数。在工程的 tcpEchoHooks.c 文件中,可以看到这个函数的定义。其他示例可能使用不同的挂钩函数。例如,enet_tcpecho_client_tirtos 示例使用“Network IP address hook”挂钩函数,这是因为客户端将在尝试连接到服务器之前等待获得 IP 地址。
  6. 对于 TI-RTOS 和 NDK 配置,您也可以直接编辑类似脚本语言的 *.cfg 文件。
GUID-20210329-CA0I-9CQW-4KVL-TJCNPXS9JM8F-low.jpg图 5-1 使用 XGCONF 的 NDK 配置
GUID-20210329-CA0I-BR5B-FGBT-W4C92S1J50QX-low.jpg图 5-2 IP 模块配置
GUID-20210329-CA0I-3QNB-FGJH-3KKCRL286NX0-low.jpg图 5-3 挂钩函数配置