SWRS045F January   2006  – November 2018 CC1021

PRODUCTION DATA.  

  1. 1Device Overview
    1. 1.1 Features
    2. 1.2 Applications
    3. 1.3 Description
    4. 1.4 Functional Block Diagram
  2. 2Revision History
  3. 3Terminal Configuration and Functions
    1. 3.1 Pin Diagram
    2. 3.2 Pin Configuration
  4. 4Specifications
    1. 4.1  Absolute Maximum Ratings
    2. 4.2  ESD Ratings
    3. 4.3  Recommended Operating Conditions
    4. 4.4  RF Transmit
    5. 4.5  RF Receive
    6. 4.6  RSSI / Carrier Sense
    7. 4.7  Intermediate Frequency (IF)
    8. 4.8  Crystal Oscillator
    9. 4.9  Frequency Synthesizer
    10. 4.10 Digital Inputs / Outputs
    11. 4.11 Current Consumption
    12. 4.12 Thermal Resistance Characteristics for VQFNP Package
  5. 5Detailed Description
    1. 5.1  Overview
    2. 5.2  Functional Block Diagram
    3. 5.3  Configuration Overview
      1. 5.3.1 Configuration Software
    4. 5.4  Microcontroller Interface
      1. 5.4.1 Configuration Interface
      2. 5.4.2 Signal Interface
      3. 5.4.3 PLL Lock Signal
    5. 5.5  4-wire Serial Configuration Interface
    6. 5.6  Signal Interface
      1. 5.6.1 Synchronous NRZ Mode
      2. 5.6.2 Transparent Asynchronous UART Mode
      3. 5.6.3 Synchronous Manchester Encoded Mode
        1. 5.6.3.1 Manchester Encoding and Decoding
    7. 5.7  Data Rate Programming
    8. 5.8  Frequency Programming
      1. 5.8.1 Dithering
    9. 5.9  Receiver
      1. 5.9.1  IF Frequency
      2. 5.9.2  Receiver Channel Filter Bandwidth
      3. 5.9.3  Demodulator, Bit Synchronizer and Data Decision
      4. 5.9.4  Receiver Sensitivity versus Data Rate and Frequency Separation
      5. 5.9.5  RSSI
      6. 5.9.6  Image Rejection Calibration
      7. 5.9.7  Blocking and Selectivity
      8. 5.9.8  Linear IF Chain and AGC Settings
      9. 5.9.9  AGC Settling
      10. 5.9.10 Preamble Length and Sync Word
      11. 5.9.11 Carrier Sense
      12. 5.9.12 Automatic Power-Up Sequencing
      13. 5.9.13 Automatic Frequency Control
      14. 5.9.14 Digital FM
    10. 5.10 Transmitter
      1. 5.10.1 FSK Modulation Formats
      2. 5.10.2 Output Power Programming
      3. 5.10.3 TX Data Latency
      4. 5.10.4 Reducing Spurious Emission and Modulation Bandwidth
    11. 5.11 Input and Output Matching and Filtering
    12. 5.12 Frequency Synthesizer
      1. 5.12.1 VCO, Charge Pump, and PLL Loop Filter
      2. 5.12.2 VCO and PLL Self-Calibration
      3. 5.12.3 PLL Turn-on Time versus Loop Filter Bandwidth
      4. 5.12.4 PLL Lock Time versus Loop Filter Bandwidth
    13. 5.13 VCO and LNA Current Control
    14. 5.14 Power Management
    15. 5.15 On-Off Keying (OOK)
    16. 5.16 Crystal Oscillator
    17. 5.17 Built-in Test Pattern Generator
    18. 5.18 Interrupt on Pin DCLK
      1. 5.18.1 Interrupt Upon PLL Lock
      2. 5.18.2 Interrupt Upon Received Signal Carrier Sense
    19. 5.19 PA_EN and LNA_EN Digital Output Pins
      1. 5.19.1 Interfacing an External LNA or PA
      2. 5.19.2 General-Purpose Output Control Pins
      3. 5.19.3 PA_EN and LNA_EN Pin Drive
    20. 5.20 System Considerations and Guidelines
      1. 5.20.1 SRD Regulations
      2. 5.20.2 Narrowband Systems
      3. 5.20.3 Low Cost Systems
      4. 5.20.4 Battery Operated Systems
      5. 5.20.5 High Reliability Systems
      6. 5.20.6 Frequency Hopping Spread Spectrum Systems (FHSS)
    21. 5.21 Antenna Considerations
    22. 5.22 Configuration Registers
      1. 5.22.1 Memory
  6. 6Applications, Implementation, and Layout
    1. 6.1 Application Information
      1. 6.1.1 Typical Application
    2. 6.2 Design Requirements
      1. 6.2.1 Input / Output Matching
      2. 6.2.2 Bias Resistor
      3. 6.2.3 PLL Loop Filter
      4. 6.2.4 Crystal
      5. 6.2.5 Additional Filtering
      6. 6.2.6 Power Supply Decoupling and Filtering
    3. 6.3 PCB Layout Guidelines
  7. 7Device and Documentation Support
    1. 7.1 Device Support
      1. 7.1.1 Device Nomenclature
    2. 7.2 Documentation Support
      1. 7.2.1 Community Resources
    3. 7.3 Trademarks
    4. 7.4 Electrostatic Discharge Caution
    5. 7.5 Export Control Notice
    6. 7.6 Glossary
  8. 8Mechanical Packaging and Orderable Information
    1. 8.1 Packaging Information

封装选项

机械数据 (封装 | 引脚)
散热焊盘机械数据 (封装 | 引脚)
订购信息

Power Management

The CC1021 device offers great flexibility for power management in order to meet strict power consumption requirements in battery-operated applications. Power down mode is controlled through the MAIN register. There are separate bits to control the RX part, the TX part, the frequency synthesizer and the crystal oscillator in the MAIN register. This individual control can be used to optimize for lowest possible current consumption in each application. Figure 5-27 shows a typical power-on and initializing sequence for minimum power consumption.

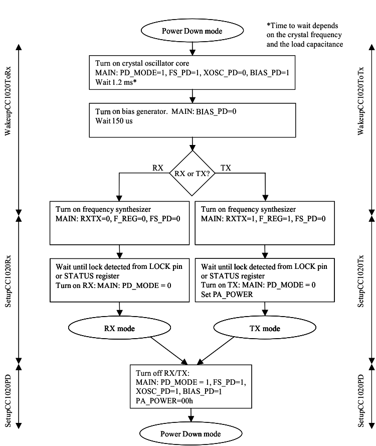
Figure 5-28 shows a typical sequence for activating RX and TX mode from power down mode for minimum power consumption.

NOTE

PSEL should be tri-stated or set to a high level during power down mode in order to prevent a trickle current from flowing in the internal pullup resistor.

TI recommends resetting the CC1021 device (by clearing the RESET_N bit in the MAIN register) when the chip is powered up initially. All registers that need to be configured should then be programmed (those which differ from their default values). Registers can be programmed freely in any order. The CC1021 device should then be calibrated in both RX and TX mode. After this is completed, the CC1021 device is ready for use. See the detailed procedure flowcharts in Figure 5-26 through Figure 5-28.

NOTE

The CC1020 device sub-routines are equally applicable for the CC1021 device.

TI recommends the following sequence:

After power up:

  1. ResetCC1020
  2. Initialize
  3. WakeUpCC1020ToRX
  4. Calibrate
  5. WakeUpCC1020ToTX
  6. Calibrate

After calibration is completed, enter TX mode (SetupCC1020TX), RX mode (SetupCC1020RX) or power down mode (SetupCC1020PD).

From power-down mode to RX:

  1. WakeUpCC1020ToRX
  2. SetupCC1020RX

From power-down mode to TX:

  1. WakeUpCC1020ToTX
  2. SetupCC1020TX

Switching from RX to TX mode:

  1. SetupCC1020TX

Switching from TX to RX mode:

  1. SetupCC1020RX

CC1021 initialising_sequenc_swrs045.gifFigure 5-27 Initializing Sequence
CC1021 sequence_activate_rx_tx_mode_swrs045.gifFigure 5-28 Sequence for Activating RX or TX Mode