SLOA208B November   2014  – March 2019 TRF7970A , TRF7970A

 

  1.   NFC card emulation using the TRF7970A
    1.     Trademarks
    2.     Terms, Definitions, and Symbols
    3. Introduction
    4. Card Emulation
      1. 2.1 Anticollision
        1. 2.1.1 Card Emulation Type A
        2. 2.1.2 Card Emulation Type B
      2. 2.2 Data Exchange
    5. Configuration and Commands for Type 4 Tag Platforms
      1. 3.1 Overview of Type 4 Tag Configuration
        1. 3.1.1 Tag
        2. 3.1.2 Applications
        3. 3.1.3 Files
      2. 3.2 Firmware Structure
        1.       Example 1. Type 4 Tag Structures Within Example Firmware
        2. 3.2.1 tType4AppDS
        3. 3.2.2 tType4App
        4. 3.2.3 tType4File
        5. 3.2.4 Example Setup
          1.        Example 2. Example Setup of a Type 4 Tag Structure
      3. 3.3 File Structure
        1. 3.3.1 Capability Container
          1.        Example 3. Format of the Capability Container for a Tag With Two Files
        2. 3.3.2 Text RTD
          1.        Example 4. Example of a Text RTD Within an NDEF File
        3. 3.3.3 URI RTD
          1.        Example 5. Example of a URI RTD Within a Proprietary File
        4. 3.3.4 Smart Poster
        5. 3.3.5 V-Card
        6. 3.3.6 MIME
      4. 3.4 Available Type 4 Tag Commands
        1. 3.4.1 Frame Format
        2. 3.4.2 Select
        3. 3.4.3 Read Binary
        4. 3.4.4 Update Binary
      5. 3.5 Modifying Stored Tag Information
    6. Hardware Description
      1. 4.1 LaunchPad™ Development Kit and BoosterPack™ Plug-in Module Setup
        1. 4.1.1 BoosterPack Plug-in Module: DLP-7970ABP
        2. 4.1.2 LaunchPad Development Kit: MSP-EXP430F5529LP
        3. 4.1.3 LaunchPad Development Kit: MSP-EXP432P401R
      2. 4.2 Bundle Available for Purchase
    7. Card Emulation Firmware Example
      1. 5.1 Card Emulation APIs
      2. 5.2 Implementing a Card Emulation Sample Application
        1. 5.2.1 Low-Level Initialization
          1.        Example 6. MCU and TRF7970A Initialization Code Snippet
        2. 5.2.2 Card Emulation NFC Stack Setup
          1.        Example 7. Card Emulation Initialization Code
        3. 5.2.3 Emulation of Different RTDs
    8. Quick Start Guide
    9. Operational Overview
    10. Card Emulation Interoperability Results
    11. Conclusion
    12. 10 References
  2.   Revision History

Card Emulation

The TRF7970A supports card emulation for both Type A and Type B at 106 kbps (fc/128). When the transceiver is in default mode [ISO mode (See TRF7970A data sheet Section 5.9.6 Direct Mode for more information)] only the decoded data is available to the MCU through the FIFO.

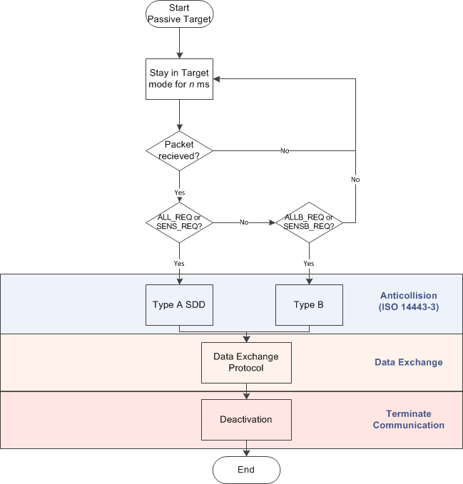
This section covers the program flow and register settings for the anticollision sequence of each card emulation mode, and then provides a brief overview of how the data exchange sequence functions for Type 4A and Type 4B tag platforms. Figure 2 shows a high-level flow diagram.

fig02_card_emulation_flow.gifFigure 2. Card Emulation Flow Diagram