ZHCSCZ3A July   2014  – November 2015 CC2540T

PRODUCTION DATA.  

  1. 1器件概述
    1. 1.1 特性
    2. 1.2 应用
    3. 1.3 说明
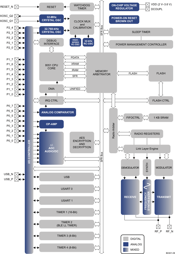
    4. 1.4 功能方框图
  2. 2修订历史记录
  3. 3Terminal Configuration and Functions
    1. 3.1 Pin Attributes
  4. 4Specifications
    1. 4.1  Absolute Maximum Ratings
    2. 4.2  ESD Ratings
    3. 4.3  Recommended Operating Conditions
    4. 4.4  Electrical Characteristics
    5. 4.5  Thermal Resistance Characteristics for RHA Package
    6. 4.6  General Characteristics
    7. 4.7  RF Receive Section
    8. 4.8  RF Transmit Section
    9. 4.9  Current Consumption With TPS62730
    10. 4.10 32-MHz Crystal Oscillator
    11. 4.11 32.768-kHz Crystal Oscillator
    12. 4.12 32-kHz RC Oscillator
    13. 4.13 16-MHz RC Oscillator
    14. 4.14 RSSI Characteristics
    15. 4.15 Frequency Synthesizer Characteristics
    16. 4.16 Analog Temperature Sensor
    17. 4.17 Comparator Characteristics
    18. 4.18 ADC Characteristics
    19. 4.19 Control Input AC Characteristics
    20. 4.20 SPI AC Characteristics
    21. 4.21 Debug Interface AC Characteristics
    22. 4.22 Timer Inputs AC Characteristics
    23. 4.23 DC Characteristics
    24. 4.24 Typical Characteristics
    25. 4.25 Typical Current Savings
  5. 5Detailed Description
    1. 5.1 Overview
    2. 5.2 Functional Block Diagram
    3. 5.3 Block Descriptions
      1. 5.3.1 CPU and Memory
      2. 5.3.2 Peripherals
  6. 6Applications, Implementation, and Layout
    1. 6.1 Application Information
    2. 6.2 Input/Output Matching
    3. 6.3 Crystal
    4. 6.4 On-Chip 1.8-V Voltage Regulator Decoupling
    5. 6.5 Power-Supply Decoupling and Filtering
    6. 6.6 Reference Design
  7. 7器件和文档支持
    1. 7.1 文档支持
      1. 7.1.1 相关文档
      2. 7.1.2 社区资源
    2. 7.2 德州仪器 (TI) 低功耗射频网站
    3. 7.3 德州仪器 (TI) 低功耗射频开发者网络
    4. 7.4 低功耗射频电子新闻简报
    5. 7.5 商标
    6. 7.6 静电放电警告
    7. 7.7 出口管制提示
    8. 7.8 Glossary
  8. 8机械、封装和可订购信息
    1. 8.1 封装信息

封装选项

机械数据 (封装 | 引脚)
散热焊盘机械数据 (封装 | 引脚)
订购信息

1 器件概述

1.1 特性

  • 真正的单芯片蓝牙低能耗 (BLE) 解决方案:CC2540T 既能够运行应用程序,也能够运行 BLE 协议栈,包括可连接各类传感器等元件的外设
  • 工作温度最高达 125°C
  • 6mm × 6mm 封装
  • 射频 (RF)
    • Bluetooth®低能耗技术
    • 优异的链路预算(最高可达 97dB), 支持 不带外部前端的远距离应用
    • 精确的数字接收信号强度指示器 (RSSI)
    • 适用于符合全球射频规范的系统:
      • ETSI EN 300 328 和 EN 300 440 2 类(欧洲)
      • FCC CFR47 第 15 部分(美国)
      • ARIB STD-T66(日本)
  • 布局
    • 极少的外部组件
    • 提供参考设计
    • 6mm x 6mm VQFN40 封装
  • 低功耗
    • 有源模式 RX 低至 19.6mA
    • 有源模式 TX (–6dBm):24mA
    • 功率模式 1(3µs 唤醒时间):235μA
    • 功率模式 2(睡眠定时器打开):0.9µA
    • 功率模式 3(外部中断):0.4µA
    • 宽电源电压范围 (2V-3.6V)
    • 在所有功率模式下具有完全 RAM 和寄存器保持
  • 兼容 TPS62730
    工作模式下功耗较低
    • RX 低至 15.8mA(3V 电源)
    • TX (–6dBm):18.6mA (3V 电源)
  • 微控制器
    • 高性能、低功耗的 8051 微控制器内核
    • 256KB 系统内可编程闪存
    • 8KB SRAM
  • 外设
    • 具有 8 通道和可配置分辨率的 12 位模数转换器 (ADC)
    • 集成超低功耗比较器
    • 通用定时器(1 个 16 位,2 个 8 位)
    • 21 个通用 I/O (GPIO) 引脚
      (19 x 4mA,2 x 20mA)
    • 具有捕捉功能的 32kHz 睡眠定时器
    • 2 个功能强大、支持几种串行协议的通用异步接收发器 (UART)
    • 全速 USB 接口
    • 红外 (IR) 生成电路
    • 功能强大的 5 通道直接内存访问 (DMA)
    • 高级加密标准 (AES) 安全协处理器
    • 电池监视器和温度传感器
    • 每个 CC2540T 均包含唯一的 48 位 IEEE 地址
  • 符合针对单模式蓝牙低能耗 (BLE) 解决方案的符合蓝牙4.0 协议的堆栈
    • 完全功率优化堆栈,包括控制器和主机
      • GAP:中央设备、外设、观察者或广播者(包括组合角色)
      • 属性协议 (ATT) 和通用属性配置文件 (GATT):客户端和服务器
      • 对称式对多重处理 (SMP):AES-128 加密和解密
      • L2CAP
    • 示例 应用 和配置文件
      • 针对 GAP 中心 和外围作用 的一般应用
      • 距离临近、加速计、简单关键字和电池 GATT 服务
    • 多重配置选项
      • 单芯片配置,允许应用在 CC2540T 上运行
      • 针对外部微处理器所运行 应用程序 的网络处理器接口
    • BTool:评估、开发和测试的 Windows PC 应用
  • 开发工具
    • CC2540T 迷你开发套件
    • SmartRF™软件
    • 由用于 8051 的 IAR Embedded Workbench™软件提供支持

1.2 应用

  • 2.4GHz 蓝牙低能耗系统
  • 照明
  • 电机监控
  • 接近传感
  • 电缆更换
  • 电动工具
  • 维护
  • 无线 HMI 和远程显示
  • USB 软件狗
  • 智能手机连接

1.3 说明

CC2540T 器件是一款真正具备成本效益的低功耗无线 MCU,适用于蓝牙低能耗 应用。CC2540T 可在总物料成本低廉的前提下构建耐用的 BLE 主控或受控节点,工作温度最高可达 125°C。CC2540T 将一款性能出色的 RF 收发器、一个符合行业标准的增强型 8051 MCU、系统内置可编程闪存存储器、8KB RAM 及其他功能强大的支持 特性 及外设组合在一起。CC2540T 适用于要求超低功耗的系统。提供有超低功耗睡眠模式。运行模式间的切换时间短,有助于实现更低功耗。

CC2540TF256 与德州仪器的 (TI) 蓝牙低能耗协议栈相结合,提供市面上最灵活、最经济高效的单模式蓝牙低能耗解决方案。

Table 1-1 器件信息(1)

产品型号 封装 封装尺寸(标称值)
CC2540TF256RHAR VQFN (40) 6.00mm x 6.00mm
CC2540TF256RHAT VQFN (40) 6.00mm x 6.00mm
(1) 更多信息请参见Section 8机械封装和可订购信息

1.4 功能方框图

Figure 1-1 所示为 CC2540T 器件的功能框图。

CC2540T B0301-05_WRS084.gif Figure 1-1 功能方框图